2023-01-20
以下文章来源于生物谷原创
阳康了之后,感觉身体始终没有恢复如初?复工的小伙伴们是否存在工作易疲劳,记忆力减退,浑身乏力等困惑呢?感染的难受是一时的,新冠“后遗症”着实更让咱们担忧。
新冠后遗症,也被称为长新冠(Long covid)。在临床上,长新冠被定义为原发性covid-19诊断后超过四周的持续症状或新症状的出现,且不能用其他疾病来解释这些症状,具体表现为多种多器官症状,如呼吸困难、疲劳、肌痛、咳嗽、认知功能障碍、胸痛和心悸,其发生率和严重程度各不相同。那么,阳康之后究竟多久可以彻底痊愈呢?
2023年1月11日,以色列KI研究所在顶级医学期刊BMJ上发表最新研究成果,这项全国性的研究显示,轻度感染的新冠患者出现的“长新冠”多数在一年内可以痊愈。值得一提的是,接种新冠疫苗的人出现呼吸困难的风险更低。

图片来源:https://doi.org/10.1136/bmj-2022-072529.
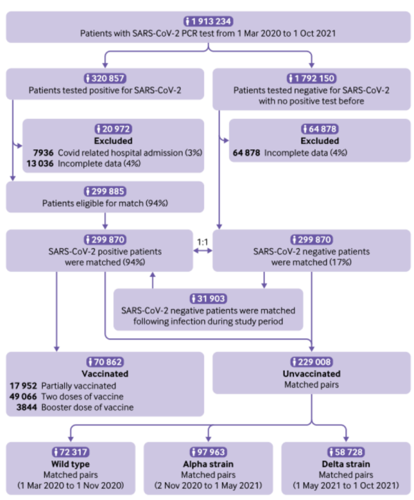
为了比较未感染者和轻度covid-19患者之间长新冠发病率的差异,这项研究采用的是来自以色列第二大健康维护组织马卡比医疗保健服务(MHS)综合数据库的电子健康记录,研究人群是在2020年3月1日至2021年10月1日期间进行过SARS-CoV-2 PCR检测(阳性或阴性)的近30万的轻症新冠患者,同时匹配了未感染者的健康状况进行比较。

图1. 研究人群和队列选择示意图。图片来源:https://doi.org/10.1136/bmj-2022-072529.
众所周知,疫苗的接种可以有效预防重症并防止死亡,多项研究表明,接种疫苗可降低covid-19急性后遗症的风险。为了探究未接种疫苗的患者和接种疫苗的患者在感染后的临床后遗症是否不同,作者对未接种疫苗的感染患者PCR阳性后的两个时间段(早期(30-180天)和后期(180-360天))的疾病发生风险进行了评估,结果显示,呼吸系统疾病风险仅在早期阶段显著增加,如胸痛、咳嗽等;关节痛的风险比在晚期显著增加。而且,相比未接种疫苗的患者而言,接种疫苗的轻症患者发生长期呼吸困难风险明显较低。

图2. 未接种疫苗的患者与接种疫苗的患者感染后30-90天长新冠健康结果的风险比(95%置信区间)。图片来源:https://doi.org/10.1136/bmj-2022-072529.
鉴于年龄是疾病严重程度的重要指标,接下来研究人员对感染后一年的不同年龄和性别之间的长新冠症状进行比较。总的来说,呼吸困难是最常见的结果,在0-4岁;12-18岁;19-40岁;41-60岁及61岁以上的年龄组中均出现,在5-11岁组中未出现。其中,有4个年龄组早期出现了虚弱,但只有19-40岁和41-60岁年龄组的虚弱在后期仍持续存在。男性和女性在新冠后遗症上表现出的差异并不明显,只有一个例外:在早期,女性表现出明显更高的脱发风险(女性风险比2.09(1.86-2.35),男性风险比0.97(0.80-1.17))。

图3. 男性和女性患者报告的显著结局的风险。在早期和后期评估了所有报告的健康状况的风险比和风险差异。图片来源:https://doi.org/10.1136/bmj-2022-072529.
新冠病毒容易发生变异,那么,感染了不同的新冠突变株(野生型、α型、δ型)对长新冠的影响有什么不同吗?研究结果显示,感染野生型、α型和δ型突变的患者的长新冠临床表现无明显差异,嗅觉丧失和味觉障碍、注意力和记忆障碍、呼吸困难和虚弱的风险比均较高。
尽管这项研究是对轻度 covid-19 患者进行的最长随访之一,但也存在一些局限性。比如,这些数据可能无法完全反映诊断和报告的结果;患者报告的虚弱乏力,嗅觉味觉障碍等结果可能不如医生临床诊断的客观;另外,新冠患者可能更倾向于维护自己的健康,这就导致更频繁的报告率;患者在感染痊愈后可能更加活跃,有更高的其他疾病的感染率等。
简而言之,绝大多数轻症患者不会有严重或慢性长期病状,长新冠症状可能会持续几个月,但在一年内基本恢复正常;而且,接种过疫苗的人呼吸困难的风险明显更低!
祝愿“阳着的”和“阳过的”朋友们都能早日100%的康复哟!
参考文献:
MizrahiB, Sudry T, Flaks-Manov N, Yehezkelli Y, Kalkstein N, Akiva P et al. Long covid outcomes at one year after mild SARS-CoV-2 infection: nationwide cohort study. BMJ, 2023; 380: e072529. doi: 10.1136/bmj-2022-072529.
【声明】
本站所有发表文章系出于传递更多信息之目的,本站只提供参考并不构成任何投资、应用及治疗方案建议。如需获得治疗方案指导,请前往正规医院就诊。如不希望被转载的媒体及个人可与我们联系,我们立即进行删除处理,本站拥有对此声明的最终解释权。
联系邮箱:min.wang@thxysw.com